Bom dia pessoal, estou montando um relatório com JasperStudio, e após finalizar ele me retorna “Document is Empty”…eu tenho 99,9% certeza que a query que passei deve ter algum erro, mas sinceramente não sei onde.
Query:
SELECT fjsistemas.venda.id,
fjsistemas.venda.data_venda,
fjsistemas.venda.valor_total_venda,
fjsistemas.cliente.nome,
fjsistemas.forma_de_pagamento.forma_de_pagamento,
fjsistemas.produto_vendido.valor_total_do_item,
fjsistemas.produto_vendido.quantidade,
fjsistemas.produto_vendido.id,
fjsistemas.produto.nome,
fjsistemas.produto.valor
FROM fjsistemas.venda
INNER JOIN fjsistemas.cliente ON
fjsistemas.cliente.nome = fjsistemas.venda.cliente_id
INNER JOIN fjsistemas.forma_de_pagamento ON
fjsistemas.forma_de_pagamento.forma_de_pagamento = fjsistemas.venda.forma_de_pagamento_id
INNER JOIN fjsistemas.produto_vendido ON
fjsistemas.produto_vendido.venda_id = fjsistemas.venda.id
INNER JOIN fjsistemas.produto ON
fjsistemas.produto.id = fjsistemas.produto_vendido.id
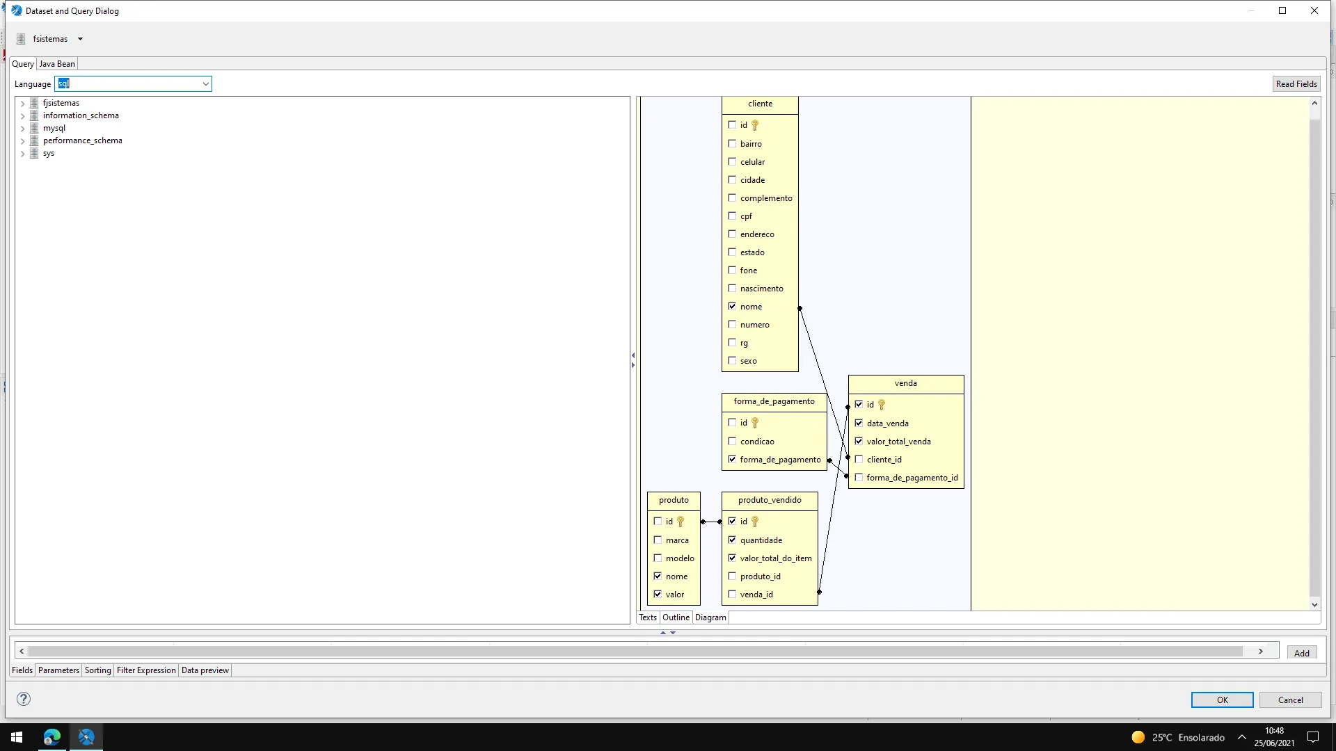
Diagrama:
O resultado que eu esperava com a query/diagrama acima, eu consigo obter fazendo desta forma:
Diagrama
Query:
SELECT fjsistemas.venda.id,
fjsistemas.venda.data_venda,
fjsistemas.venda.valor_total_venda,
fjsistemas.cliente.nome,
fjsistemas.forma_de_pagamento.forma_de_pagamento,
fjsistemas.produto.nome,
fjsistemas.produto.valor,
fjsistemas.produto_vendido.quantidade,
fjsistemas.produto_vendido.valor_total_do_item
FROM fjsistemas.cliente,
fjsistemas.forma_de_pagamento,
fjsistemas.produto,
fjsistemas.produto_vendido,
fjsistemas.venda
Resultado Obtido:
Obs: O problema aqui é que sem o INNER JOIN as vendas estão se repetindo no relatório, aqui deveriam aparecer apenas 3 vendas(IDs: 6 / 9 / 12)





