Boa tarde, estou fazendo um relatorio com JasperStudio, e ele está retornando a consulta SQL com este resultado:
vejam que as vendas estão triplicadas, e vejam tbm que a coluna DATA está com a data e a hora
o que eu gostaria é, que apenas uma venda de cada id aparece, ou seja, 4 vendas e não 12 como está aparecendo e tbm gostaria que na coluna data, apenas a data em si seja mostrada, sem a hora
pesquisando vi que o problema está na query(que foi gerada pelo próprio Jasper)
query:
SELECT fjsistemas.cliente.nome,
fjsistemas.venda.id,
fjsistemas.venda.data_venda,
fjsistemas.venda.valor_total_venda,
fjsistemas.forma_de_pagamento.forma_de_pagamento
FROM fjsistemas.cliente,
fjsistemas.forma_de_pagamento,
fjsistemas.venda
aqui estão as tabelas:
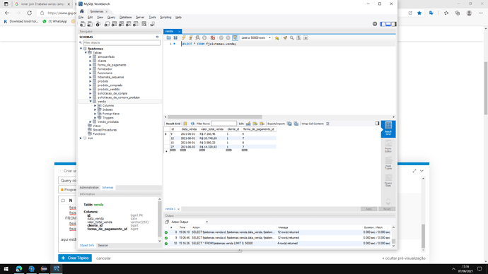
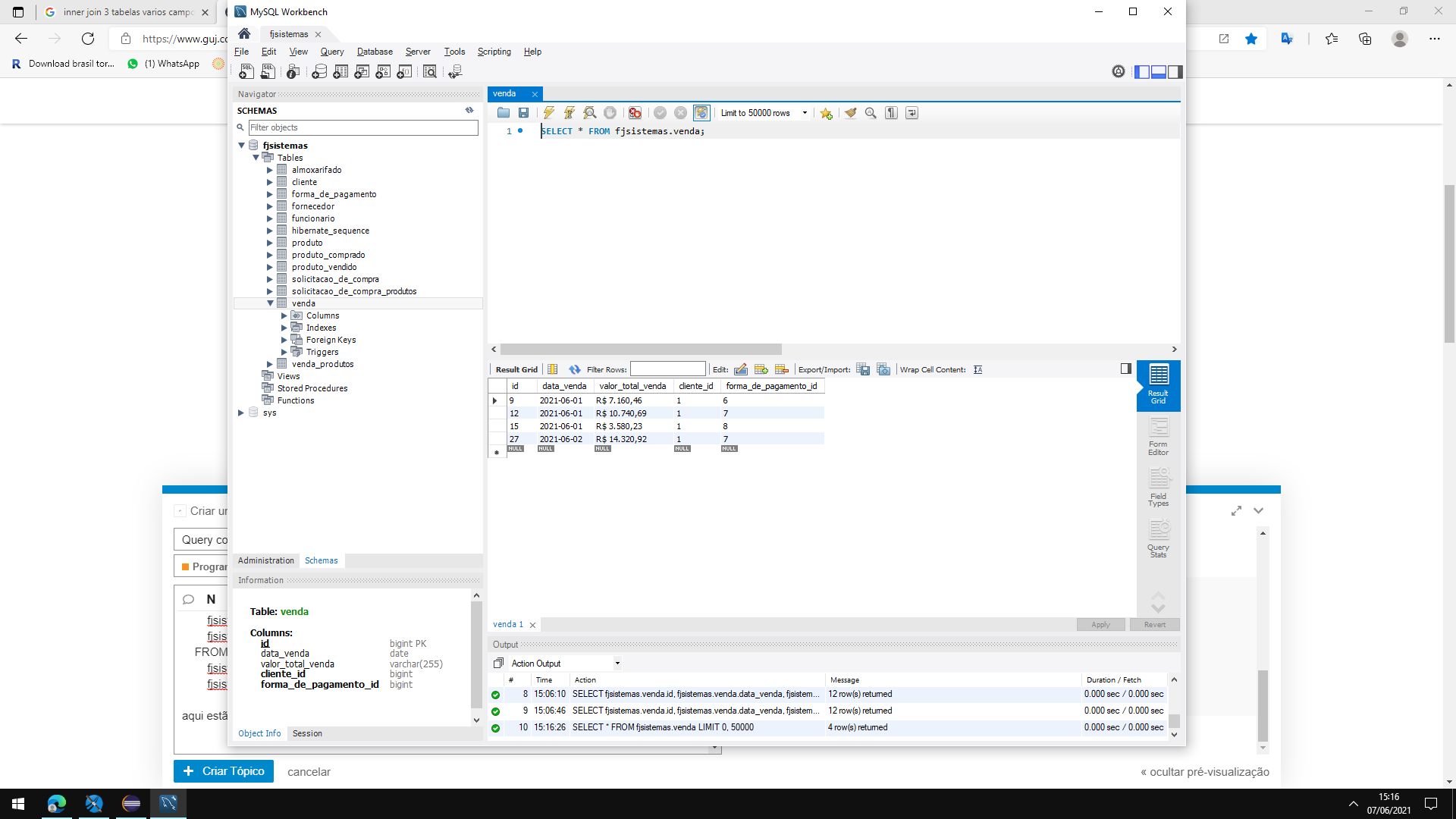
tabela venda:
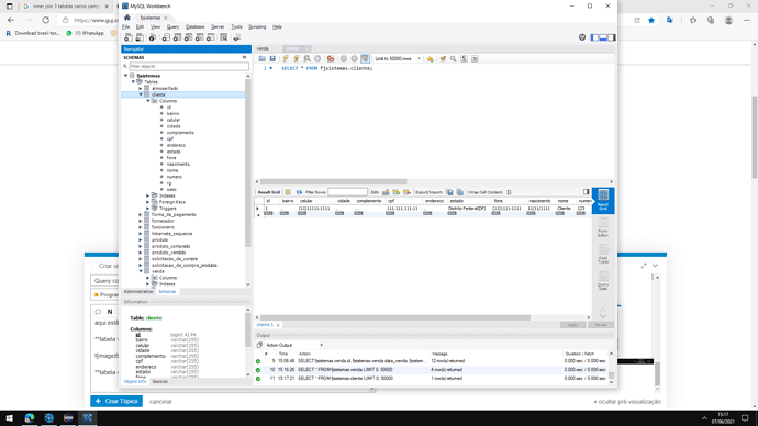
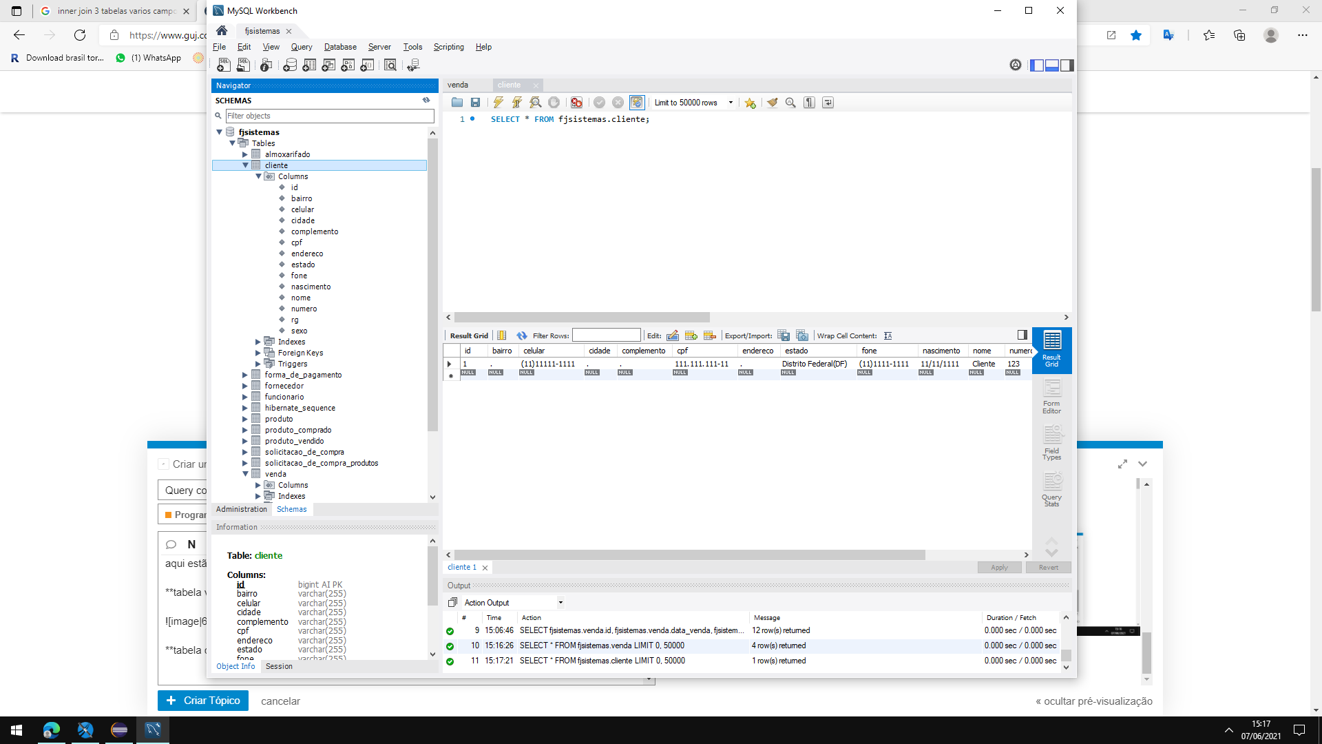
tabela cliente
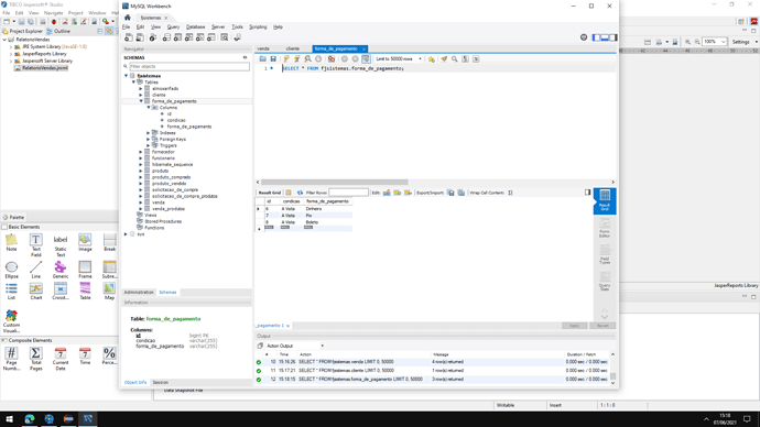
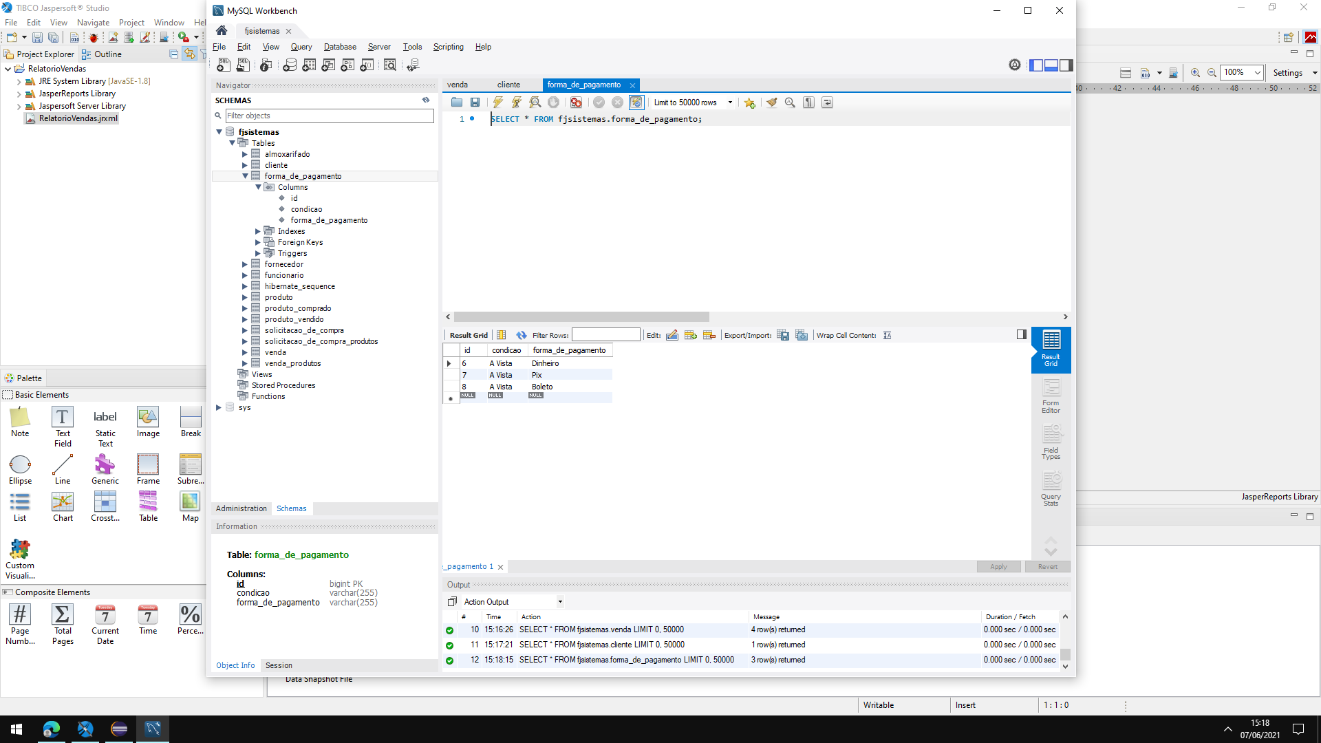
tabela foma de pagamento
Como obter o resultado desejado neste caso? eu não tenho experiência com sql, descobri pesquisando que preciso usar Inner Join, mas não sei como usar



