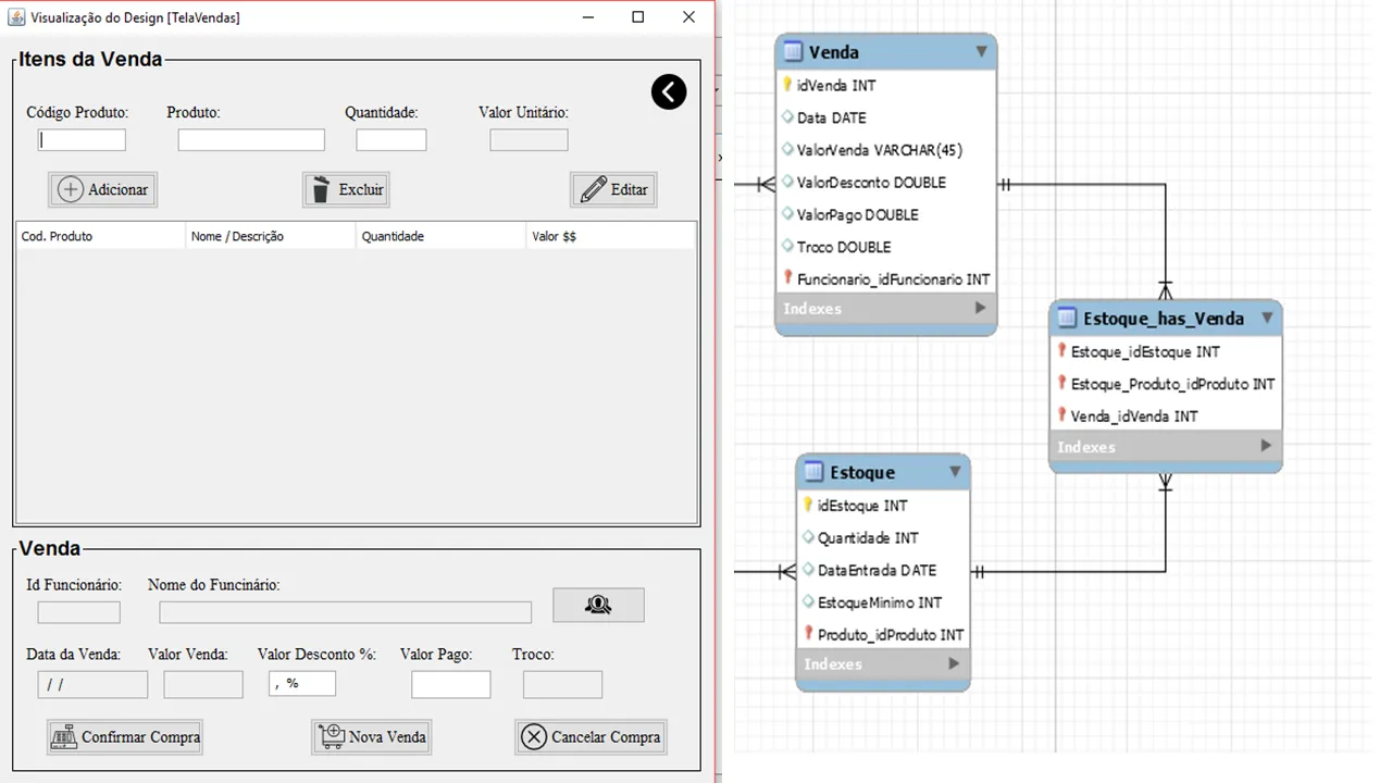
Boa noite, preciso fazer a realização de uma venda, mas como sou iniciante não tenho muita certeza de como fazer, alguma ideia? Pelo fato da utilização de chave estrangeiras e tudo mais, segue o banco e a tela em java! Banco MySql.
Como fazer relacionamento de tabelas para a realização de uma venda?
1 Resposta
assim.
eu tenho uma boa dificuldade de entender como uma venda com estoque funciona. vou explicar por que.
no varejo vc tem algo como
- um pallet de coca cola que vai vencer daqui um ano com, sei la, 300 garrafas
- um pallet de coca coca que vai vencer daqui um mes com, sei la, 150 garrafas
vc não vende algo do estoque se não me engano, vc tem que tirar do estoque e ai vai pra prateleira. e da prateleira as coisas podem ser vendidas.
nesse caso vc registra que vendeu uma garrafa de ‘coca-cola’, não faz sentido saber de que pallet foi.
dentro do estoque as coisas podem ser rearranjadas. tipo vc pode juntar varios pallets em um grandão. ai nesse caso a data de vencimento precisa ser a do menor pallet ( posso estar enganado ).
por outro lado, se vc tem um e-commerce vc não tem essa ‘prateleira’. mas tem a mesma ideia: vc tem um estoque com x produtos no total.
existem modalidades de venda onde vc nem estoque tem.
portanto, não adianta olhar pra sua tela e para os relacionamentos. vc precisa explicar o business. por exemplo qual o menos caso possivel? é entrar um unico item no estoque? é vender um item do estoque?
e se vc tem 50 + 50 no estoque e precisa vender 51 ? ou 49 ? data de vencimento faz sentido?
da uma explicada que de repente vc deduz algumas coisas do seu modelo. como eu disse vc tem diferentes formas de lidar com venda e estoque.
( isso q nem falamos de mercado futuro hehe )
