E ai pessoal, sou novo qui no guj.
Criei esse tópico para tirar uma duvida sobre Diagrama de classes.
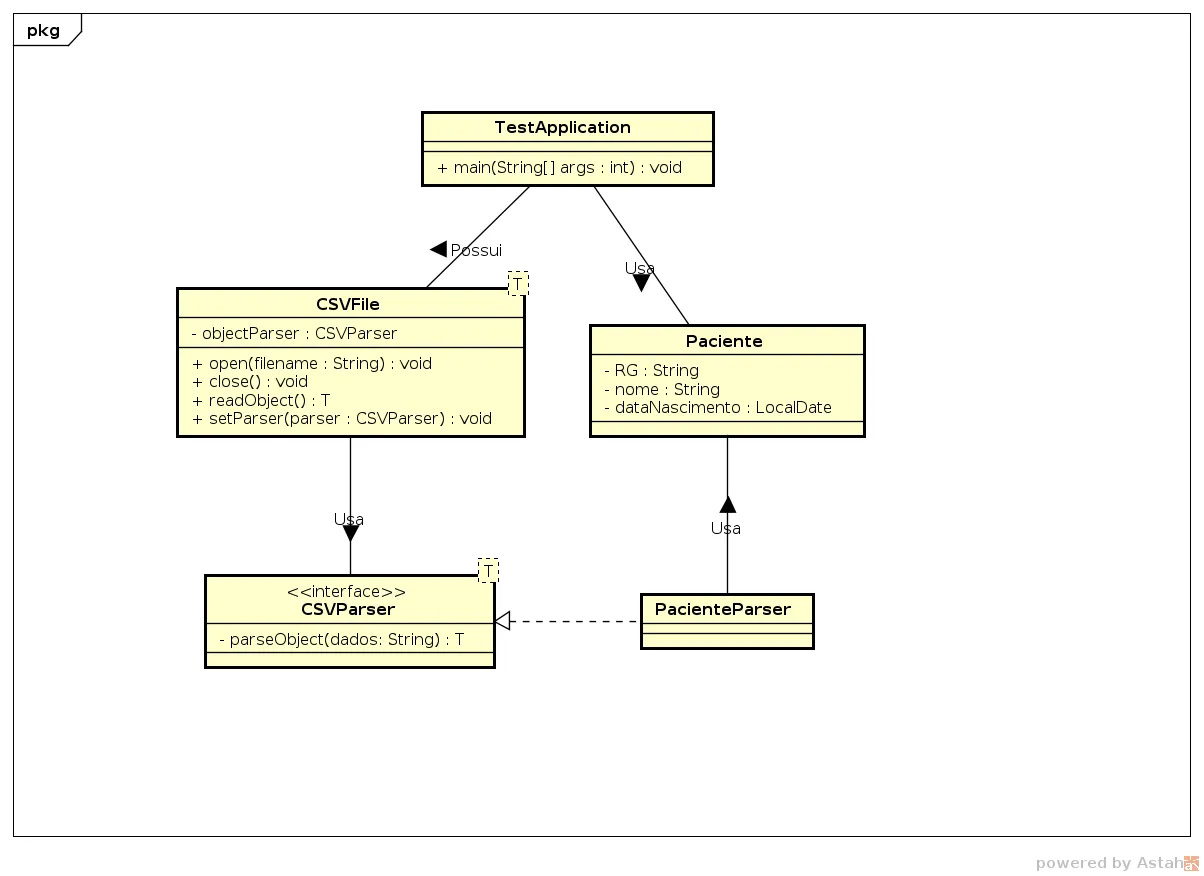
Segue a diagrama abaixo que tenho que implementar.
Gostaria de entender melhor sobre as informações que estão sendo apresentadas (simbulos).
obrigado!
