Diagrama de Entidade-Associação

7 respostas
P

Oi

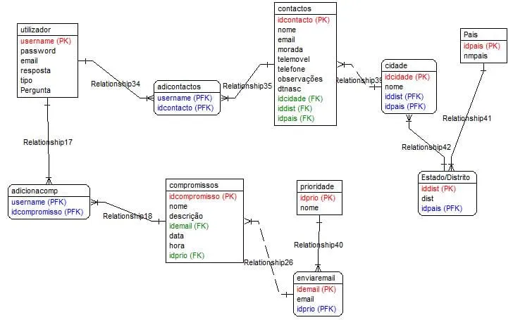
Eu queria que alguém desse uma olhadela no meu diagrama de entidade-associação referente a uma agenda onde o utilizador pode inserir, remover e alterar contactos e compromissos, o utilizador pode ser avisado por email com grau de prioridade.


7 Respostas

malckorn

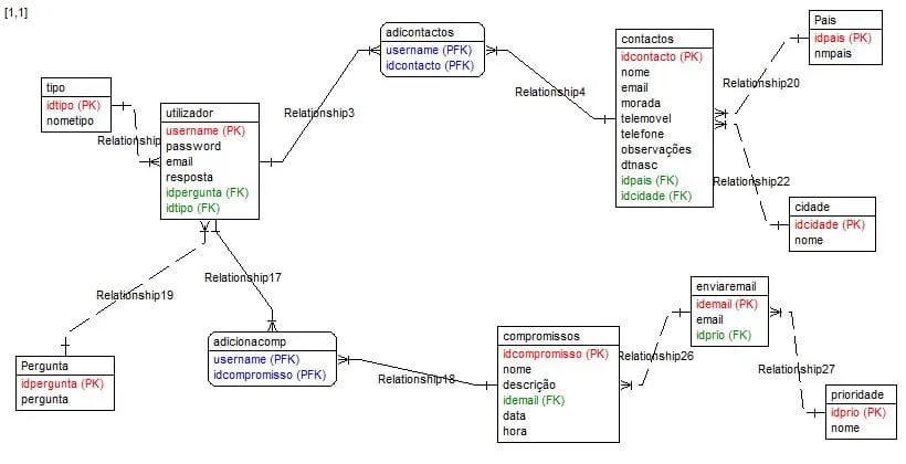
Olha amigo, achei bom seu diagrama, mas você poderia usar menos tabelas unindo certas tabelas, dando uma optimizada em seu banco, usar um pouco de herança para não repetir alguns dados; uma pergunta, vc vai desenvolver o sistema web ou desktop?

P

Agradeço a tua ajuda, vou desenvolver em web.

altitdb

Amigo,

na minha opnião você podia diminuir algumas coisas ai, em vez de tabelas usar atributos, as vezes usar mtas tabelas pode te atrapalhar…

Outra coisa, nos contatos porque idpais FK e idcidade FK…

Eu iria utilizar da seguinte forma:

CIDADE
idcidade PK
cidade
idestado FK

ESTADO
idestado PK
estado
sigla
idpais FK

PAIS
idpais PK
pais
sigla

xD~~

P

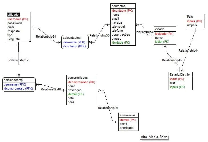
melhorou?? :slight_smile:


altitdb

Panufinha1:
melhorou?? :slight_smile:

Em CONTACTOS só é preciso o idcidade FK, as outras FK’s não são necessarias, em CIDADE tambem não precisa de idpais FK.

Porque no EMAIL você não define a PRIORIDADE como um Enum? Que você pode escolher entre ex: NORMAL, URGENTE

Isso facilita muito e evita criar uma nova tabela que pode te atrapalhar posteriormente.

xD~~

PS: Qual programa vc usa para fazer isso??
Já ouviu falar do DBDesigner ?

P

Agradeço a tua paciência, não sou muito boa nestas coisas.

Já ouvi falar mas nunca utilizei, mas já vou experimentar. :smiley: Eu utilizo o Toad Data Modeler porque este programa depois converte para o sql.


altitdb

Panufinha1:
Agradeço a tua paciência, não sou muito boa nestas coisas.

Já ouvi falar mas nunca utilizei, mas já vou experimentar. :smiley: Eu utilizo o Toad Data Modeler porque este programa depois converte para o sql.

Que isso, estamos aqui pra isso.

Agora sim já está bem melhor!!

hehehe

Usa o DBDesigner que é bom sim e tambem já cria o Script para o SQL.

xD~~

Criado 17 de agosto de 2010
Ultima resposta 17 de ago. de 2010
Respostas 7
Participantes 3