Oi pessoal…blza?
eu tenho que fazer um diagrama de sequencia para a o seguinte caso de uso:
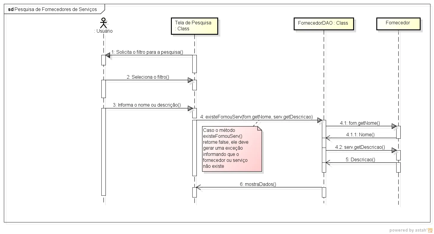
Pesquisa de fornecedores de serviços.
- O sistema solicita o filtro para efetuar a pesquisa.
- O usuário seleciona o filtro para efetuar a pesquisa.
- Se o usuário não selecionar nenhum filtro, o sistema tem por padrão, pesquisar pelo atributo nome.
- O usuário digita os dados para efetuar a pesquisa.
- O sistema verifica se os dados existem.
- Se os dados não existirem, o sistema exibe uma mensagem informando que o fornecedor não existe.
- Se os dados existirem, o usuário escolhe a opção de visualizar e/ou alterar os dados.
- O sistema exibe os dados cadastrados do fornecedor pesquisado.
Eu fiz o seguinte diagrama de sequencia…será q está certoo??
Em anexo…
Aguardoo
