Olá.
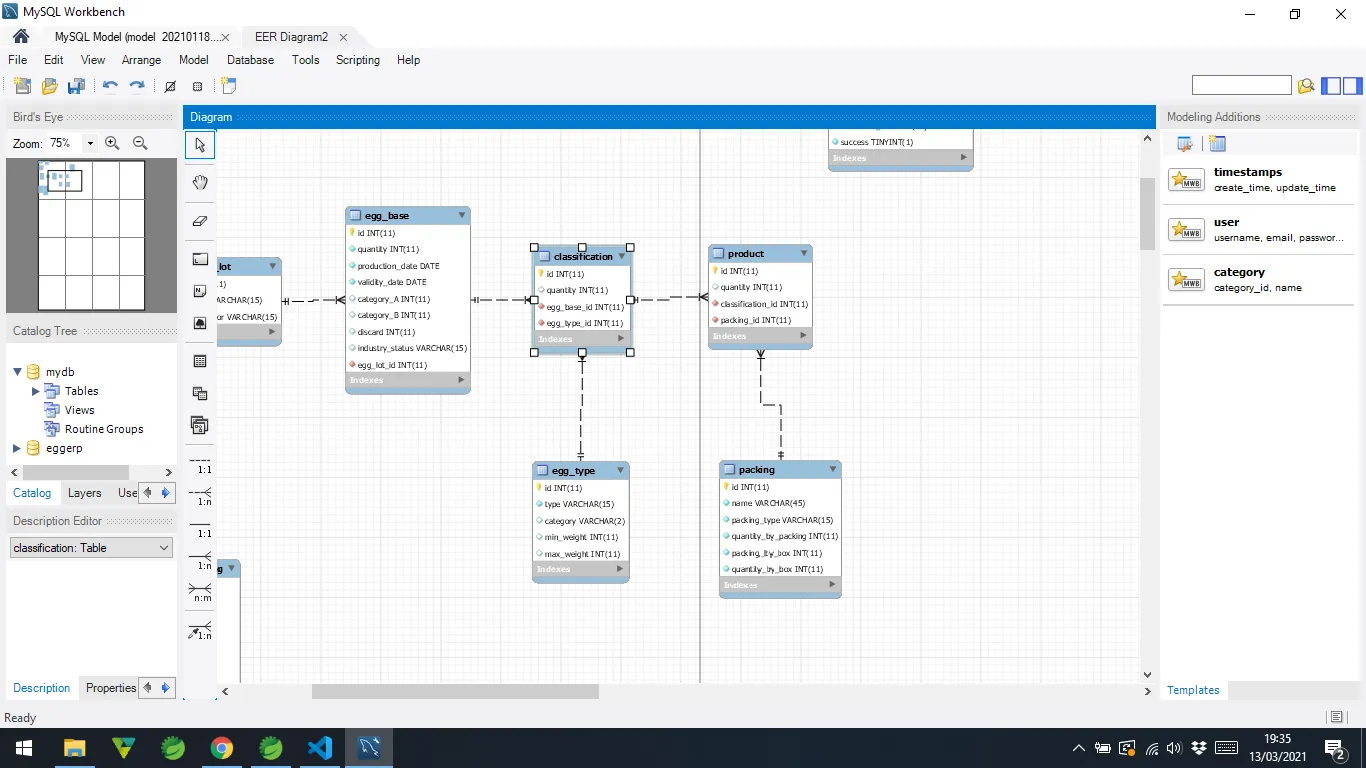
Sou administrador de uma granja de ovos da minha família e estou desenvolvendo um software para o setor processamento de ovos (Recepção dos ovos por lote, data de produção e validade, classificação por peso, embalagem, expedição, etc). Sou formado em Engenharia de Controle e Automação, mas tenho alguma experiência em programação Java. O projeto consiste em uma API desenvolvida com Spring Boot no back-end e Angular no front-end. Gostaria de saber qual a melhor implementação para o diagrama de classes abaixo:
Quando uma matéria prima chega à industria (EggBase) o funcionário dará entrada com a quantidade, lote, data de produção e validade. Essa matéria prima sofrerá a classificação por tipo (EggType): tipo jumbo, extra, branco, médio, pequeno. Depois essas classificações sofrerão a embalagem por Produto (packing), onde os ovos podem ser embalados em estojo 6 ou 12 unidades, cartelas de 12, 20 ou 30 unidades e etc.
A dúvida: Qual a melhor forma de implementar essas etapas? Em EggBase implemento um
OneToMany com lista de classification ou em classification faço a persistencia tipo a tipo de determinado EggBase?
Mesma coisa na embalagem: Em Classification implemento um OneToMany com lista de Product ou em Product faço a persistencia embalagem por embalagem de determinada Classification?
Ou há uma forma mais correta de implementar?
