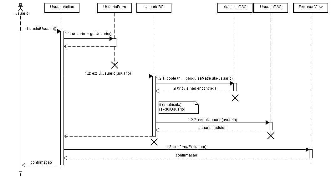
Oi pessoal, estou desenvolvendo um projeto pra facul usando struts. No projeto do sistema to com duvida no diagrama de sequencia. Eu juntei o que aprendi com o que eu nem saiba (kkkk) e nao sei se estao corretos meus diagramas. A principal dúvida é: eu criei classes BO para gerenciar o model, mas li em um artigo que quem faz isso é a action. No meu caso a action só chama o model pelo BO, nao troca mensagens com DAO, o BO faz tudo por ela. Isso ta correto ou viajei mto?
segue anexo dos diagramas, se alguem puder me dar 1 dica ficarei mto grata.
vlw
