Galera to quebrando a cabeça com este erro.
Podeira me dizer como faço para arrumar?
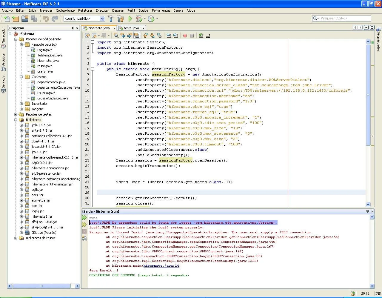
run:
log4j:WARN No appenders could be found for logger (org.hibernate.cfg.annotations.Version).
log4j:WARN Please initialize the log4j system properly.
Exception in thread "main" java.lang.UnsupportedOperationException: The user must supply a JDBC connection
at org.hibernate.connection.UserSuppliedConnectionProvider.getConnection(UserSuppliedConnectionProvider.java:54)
at org.hibernate.jdbc.ConnectionManager.openConnection(ConnectionManager.java:446)
at org.hibernate.jdbc.ConnectionManager.getConnection(ConnectionManager.java:167)
at org.hibernate.jdbc.JDBCContext.connection(JDBCContext.java:142)
at org.hibernate.transaction.JDBCTransaction.begin(JDBCTransaction.java:85)
at org.hibernate.impl.SessionImpl.beginTransaction(SessionImpl.java:1353)
at hibernate.main(hibernate.java:24)
Java Result: 1
CONSTRUÍDO COM SUCESSO (tempo total: 2 segundos)
