No já 8 quando eu criava o jar no Netbeans ele exportava na pasta lib as bibliotecas jar importadas para o Projeto, no caso do Java 9 ou superior ao gerar o jar no Netbeans sei que tenho que usar o --module-path para indicar a localização das libs do projeto, alguém sabe me dizer onde posso encontrar algum documento que me oriente a entender melhor como colocar configurar o jar para reconhecer a localização das libs, ou me explique como eu aponto na minha aplicação para reconhecer as libs do projeto, ao colocar o jar em produção ?
Se você estiver usando o NetBeans 11 ou superior com o javaFX 11 por exemplo.
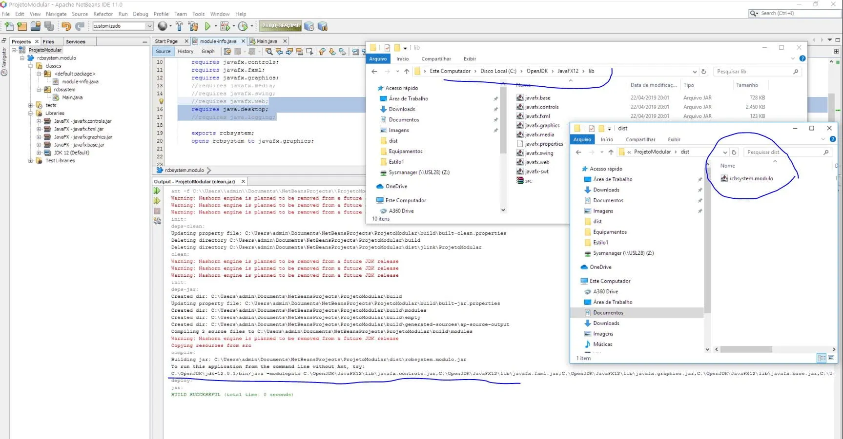
Se você requisitar Clean and Build será mostrada uma linha do Java chamando todos os -modulepath (jars)…
Se vai usar modularização, compensa usar o java 12 e o JavaFX 12 no NetBeans 11.
O motivo são as melhorias, e ainda mais se resolver usar o
E’ impressionando como a JVM Open-J9 tá usando pouca memoria comparada a HotSpot.
Agradeço desde já a ajuda, na imagem as lib estão no local do -modulepath, porem se eu clicar no jar gerado ele não executa, o que poderia ser ?
Obrigado
Na modularização ela precisa ser chamada explicitamente com o java, da forma que esta na imagem que você postou acima.
Voce poderá usar o JLINK e o exe gerado no caso do windows vai chamar o programa com os parametros dos modulos.
Ainda no caso do Windows voce pode criar um arquivo .bat e dentro dele colocar a linha do java da sua imagem.
mas pode dar uma olhada aqui pra ver se resolve o que voce quer
