private void comboSetorActionPerformed(java.awt.event.ActionEvent evt) {
}
private void comboSetorActionPerformed(java.awt.event.ActionEvent evt) {
}
@Nivaldo_Reis2019 então cara agente faz uma “gambiarra” com o JComboBox que é adicionar uma String vazia antes de preencher ele com os valores do banco
comboBox.addItem("");
Aí o primeiro termo fica em branco.
Só isso e funciona ? vou testar aqui. E fazer com o que o botão não fique selecionado?
Testa aí e dps dá um feedback
private void comboSetorActionPerformed(java.awt.event.ActionEvent evt) {
comboSetor.addItem("");
}
é neste local aqui ?
Não cara é antes de adicionar os valores no JComboBox vc adiciona primeiro essa linha.
Por exemplo, assim que vc cria já pode adicionar uma string vazia ou talvez vc já tenha um método que serve para adicionar valores no ComboBox antes de vc adicionar esses valores vc adicona essa String vazia 
e limpar este valor ?
Acho q não tem necessidade de excluir nada não
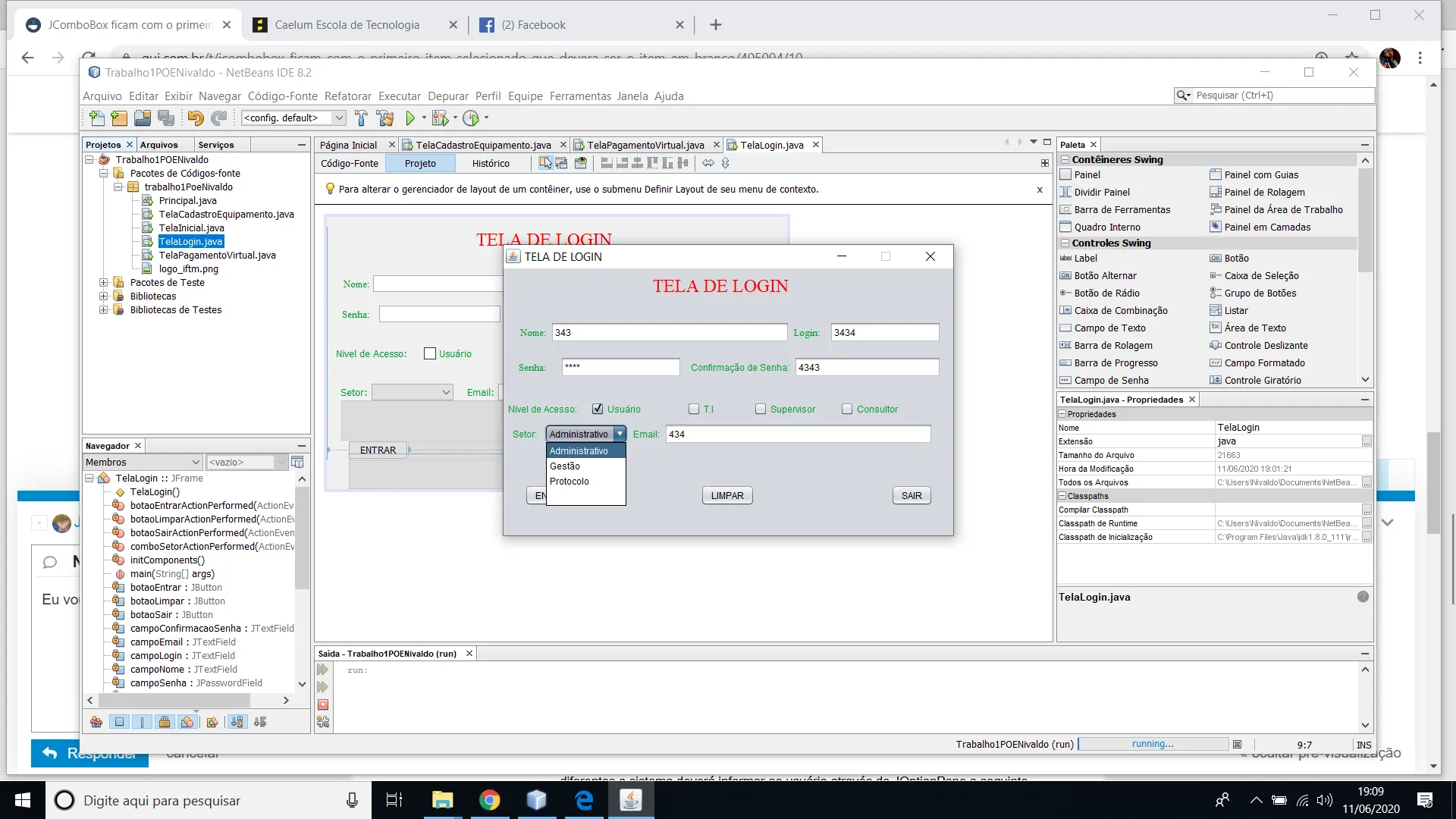
Minha cabeça pegou fogo aqui, só falta isso, é o seguinte, é um trabalho da Faculdade, tem a seguinte especificação: Limpar: Limpa todas as informações inseridas no formulário; JTextfields e JTextArea ficam em branco e JComboBox ficam com o primeiro item selecionado que deverá ser o item em branco
Ah saquei td agora kkkkk
Então vc pode falar para o JComboBox selecionar o item para vc 
jComboBox.setSelectedIndex(index);
esse index é a posição que vc quer que ele fique selecionado, no teu caso pode ser 0. Vc pode adicionar essa linha junto ao código que tá limpando os outros campos
Ele vai limpar todos ?
Vai selecionar um elemento do ComboBox se vc quiser apagar tds os elementos dele vc usa isso aqui:
combo.removeAllItems();
Então vc vai ter que adicionar uma String “” vazia no combo, como eu te disse, antes de colocar “Administrativo”, “Gestão” e “Protocolo”. E quando o usuario clicar no botão vc coloca o código para o combo ficar selecionado no primeiro elemento.
comboSetor.addItem("");//Esse antes de vc adicionar os elementos Administrador, Gestão e Protocolo
comboSetor.setSelectedIndex(0);// Esse daqui é pra quando o botão limpar for clicado
E nos botões ChECKBOX ?
checkbox.setSelected(boolean)
O nome já disse td rsrs quando vc passa true ele fica selecionado quando passa false não.
http://www.java2s.com/Code/JavaAPI/javax.swing/JCheckBoxsetSelectedbooleanb.htm
Cara não limpou, a primeira opção continua Administrador e não nulo.
O primeiro elemento tá em branco ?
O primeiro elemento do combo vai ser o branco ou como vc fala o nulo.
Ele tem que apagar os atributos. Ao ser clicado.Limpar: Limpa todas as informações inseridas no formulário; JTextfields ficam em branco, JCheckBoxs ficam sem seleção e JComboBox ficam com o primeiro item selecionado que deverá ser o item em branco
Cara tá voltando para o primeiro elemento Administrador, será que é isso que ela quer ?
Imagino q é nessa lógica, só que em vez de administrador adiciona um elemento antes que seja uma String vazia
Vc deve usar o removeAllItems para limpar tudo deixar o JcomboBox sem nenhum valor sem nenhum item. Cara já q vc tá usando o netbeans é só colocar um ‘.’ na frente do objeto que ele mostra os métodos e é bem sugestivo
Cara faz o seguinte vou te passar uns links aqui e vc dá uma olhada. Certeza que vc vai fluir para com seu objetivo:
http://www.linhadecodigo.com.br/artigo/3664/comboboxmodel-em-java.aspx
https://docs.oracle.com/javase/tutorial/uiswing/components/combobox.html
Muito obrigado, vou deixar assim mesmo, agora como que faz para que o Botão não fique feio selecionado quando o usuário clicar ?
Cara aí vc me pegou nunca tentei fazer isso não 
Mesmo assim grato, ajudou e muito.