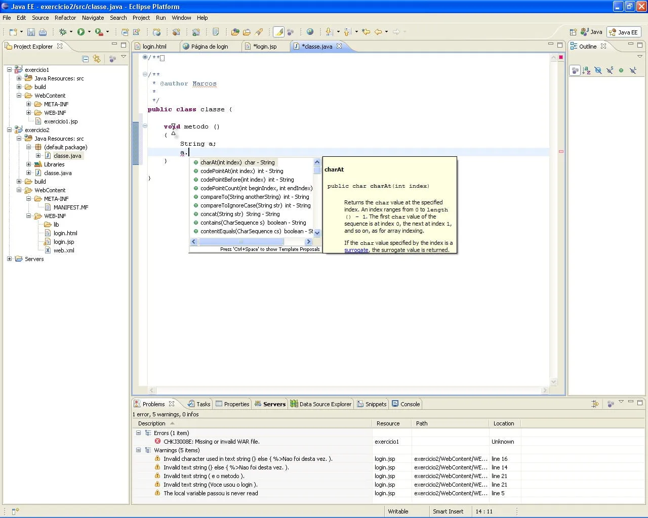
Quando estou num editor de código jsp do eclipse acontece algo muito estranho: eu crio um objeto (String) e quando estou vendo os métodos deste objeto no listview, em vez dele me dizer o que faz o método (naquela caixa amarela de tip), ele me diz a formatação da fonte(tipo da fonte, tamanho, etc…).
O engraçado é que quando estou no editor de código de uma classe, ele faz o que deveria, ou seja, diz o que o método faz quando eu ponho o cursor sobre ele no listview (a mesma situação).
As imagens anexadas explicam isso.

