Opa hj tirei o certificado da IBM de Message Broker 
Passei com 96%, quem estiver interessado em perguntar fique a vontade. 8)
Test 997 - IBM WebSphere Message Broker V6.0, Solution Development
12 Respostas
Primeiramente,
Parabéns!
Quais foram os materiais utilizados para esta prova?
Primeiramente,Parabéns!
Quais foram os materiais utilizados para esta prova?
Um mock que comprei da IBM e um pdf, esse pdf pode ser baixado do site msm é free 
Aos que não conhecem…
Sobre o que trata esta certificação?
Abraços.
Parabéns,
Semana passada (dia 19/06), também fiz a prova de certificação “Test 997 - IBM WebSphere Message Broker V6.0, Solution Development” , passei com 90%
Parabéns,
Semana passada (dia 19/06), também fiz a prova de certificação “Test 997 - IBM WebSphere Message Broker V6.0, Solution Development” , passei com 90%
Opa Parabéns.
Para quem não conhece Message Broker é o serviço de mensagens que pode ser via SOAP em WebServices, JMS etc para comunicação entre aplicações.
Ex: Cobol comunicando com Java 
Todas as certificações sejam elas Sun, IBM, M$ são boas no CV 
Valeu pela resposta Eduardo.
Parabéns pela bela conquista.
Se puderes falar mais detalhadamente sobre o exame como materiais indicados, nivel de dificuldade, questões mais cobradas…
Abraços.
parabéns bregaida!!!
Esses links são bons, eu acho o mais chato da prova nome de arquivos, sempre dou uma confundida, errei 2 por causa disso 
http://www-03.ibm.com/certify/certs/15003401.shtml
http://www-03.ibm.com/certify/tests/obj997.shtml
http://www-03.ibm.com/certify/tests/edu997.shtml
http://www-03.ibm.com/certify/tests/ovr997.shtml
Tem Pdfs aí que ajudam mas ainda falo que o mock junto é 100% de garantia 
Oi Eduardo, você poderia passar os links dos PDFs?
Obrigado!
Opa hj tirei o certificado da IBM de Message Broker
Passei com 96%, quem estiver interessado em perguntar fique a vontade. 8)
Opa.
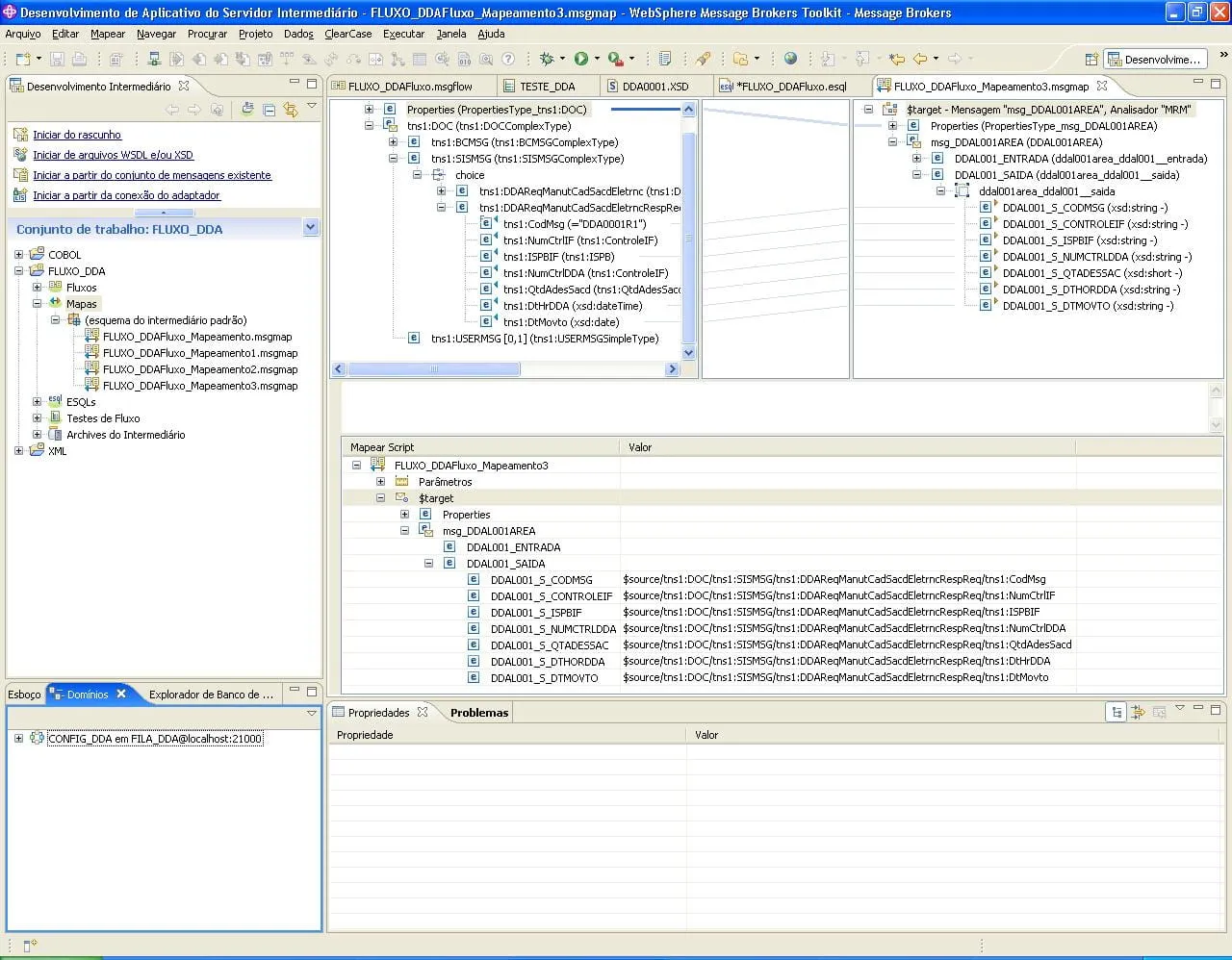
Estou utilizando o message broker para comunicação de cobol com XML. Entra cobol sai XML, entra XML sai cobol.
O caminho cobol-xml funciona mas estou tendo problemas com o xml-cobol.
Crio um “mapa de mensagem” e escolho a entrada(xml) e a saida(cobol).
Nesse momento ele gera um “.msgmap” contendo a entrada e a saida e possibilitando que eu possa ligar os devidos campos.
Acontece que na formação da entrada(xml) o message broker monta o xml com o seguinte namespace: tns1:blablabla para todas as tags.
Deveria se assim:
$source/DOC/SISMSG/ReqManutCadSacdEletrncRespReq/CodMsg
mas gera assim:
$source/tns1:DOC/tns1:SISMSG/tns1:ReqManutCadSacdEletrncRespReq/tns1:CodMsg
Para definir o arquivo de entrada(xml) escolho o seguinte dominio de mensagem: XMLSNC
Como o arquivo de entrada não tem esses namespaces ele não acha o caminho e não carrega a entrada com os dados consequentemente não move nada para a saida.
Tem um arquivo anexado com a cara do bicho.
Se puder ajudar eu agradeço.
Esqueci de mencionar… estou usando o broker com XSD. Acho que tem alguma coisa a ver com o problema
Opa hj tirei o certificado da IBM de Message BrokerParabéns Bregaida, pelo jeito 2009 vai ser o ano em que vc. vai tirar a diferença.
Passei com 96%, quem estiver interessado em perguntar fique a vontade.
Ps. Tá ficando poderoso heim…

