Ajuda com um MER

7 respostas
X

Bom alguém poderia me ajudar com meu MER estou com dúvidas se estou utilizando a logica correta nos relacionamentos e cardinalidades:

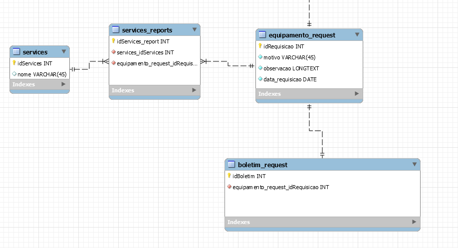
um relatorio pode ter um ou mais serviços

1 - n

um request tem um ou mais relatorios

relatorio tem apenas um request

um relatorio pode ter um ou mais serviços ( ex no relatorio com ID 1 foram utilizados dois serviços) e serviço pode fazer parte de vários relatorios

Um request gera um boletim ( 1:1 )

esses dois relacionamentos estão me confundindo

7 Respostas

Lucas_Camara

Achei essa parte estranha, pois, pelo diagrama, “um relatório pode SER de um ou mais serviços”, ou seja, "um serviço pode ter um ou mais relatórios.

X

você fala da parte serviços e relatorios de serviços?

Ex:
uma request é feito a partir de um equipamento
e nesse equipamento pode ser utilizados um ou mais serviços

então por isso criei a tabela services_reports

no caso: se eu fosse utilizar mais de 2 serviços eu teria isso salvo na tabela services_reports

é como se fosse uma tabela auxiliar pois o relacionamento de request e services funciona assim:
um request pode ter um ou mais serviços
e um service pode fazer parte de mais de uma requisição
seria muitos pra muitos não?

não sei se tem muito sentindo, mas minha intenção com isso foi ter uma tabela auxiliar para guardar todos os serviços que foram utilizados em um request.

javaflex

Modela com base em dados reais ou simulados, assim fica mais fácil, do que ficar imaginando sem base.

X

mas é um cenario real de uma aplicação que estou fazendo para o meu trabalho.

javaflex

Então como falei pegue como base dados reais, aqui pelo menos você não postou isso, um cenário baseado em dados.

X

tipo uma pessoa enviar um equipamento para ser feito uma manutenção e então eu queria de alguma formar salvar esses serviços feitos nesse equipamento por isso imaginei isso.

javaflex

Quis dizer dados que o usuário vai inputar. É uma boa forma de validar modelo.

Mas por alto você pode ter essas tabelas:

cliente
equipamento
manutencao (id cliente, outros dados da manutenção)
manutencao_equipamento (id manutenção, id equipamento, demais dados da manutenção do equipamento)

Criado 9 de agosto de 2019
Ultima resposta 10 de ago. de 2019
Respostas 7
Participantes 3