Erro modelagem Banco

6 respostas
mysql
R

Olá,gostaria de saber porque não está gerando o banco,conforme a modelagem…
só estar vindo a tabela fabricante…
Estou usando o Mysql (workbench)
erro

Fetching back view definitions in final form.
Nothing to fetch

6 Respostas

Jonathan_Medeiros

Cara, não entendi muito bem o erro, mas creio que ele não esteja conseguindo referenciar a chave estrangeira, já tentou criar os scripts na mão e executar ?
Eu recomendaria você fazer o processo manual.

javaflex

Concordo com @Jonathan_Medeiros. Aprenda pelo processo manual antes de usar ferramenta que gere código automaticamente sem você entender o que acontece no meio. Assim você vai ter o controle da situação.

Gabrielfp

Pelo que vi há um erro na hora da criação da tabela produto e na hora de se referenciar a tabela fabricante, se puder mandar a print de sua modelagem completa seria uma grande ajuda.

R

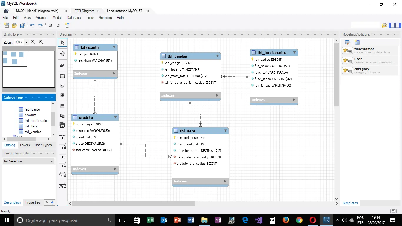
Oii Gabrielfp minha modelagem ta assim …

quando vou em database>forward enginner e faço os passos pra gerar o banco aew,gera com falhas
print da minha modelagem

Gabrielfp

Já verificou se o código do fabricante é unsigned? O erro pode estar aí, pois seu index não é Unsigned.
Caso não seja esse o erro, tente fazer o banco manualmente, assim você poderá controlar isso mais facilmente.

R

observei a parte do unsigned removi e mesmo assim o erro ainda persistia ,aew resolvi exportar o script e executar cada parte dos script em separado ,tipo de cada table aew pegou criou de boas…rsrs obrigado a todos pela ajuda .

Criado 2 de junho de 2017
Ultima resposta 3 de jun. de 2017
Respostas 6
Participantes 4