Boa tarde pessoal
Alguém poderia me ajudar?
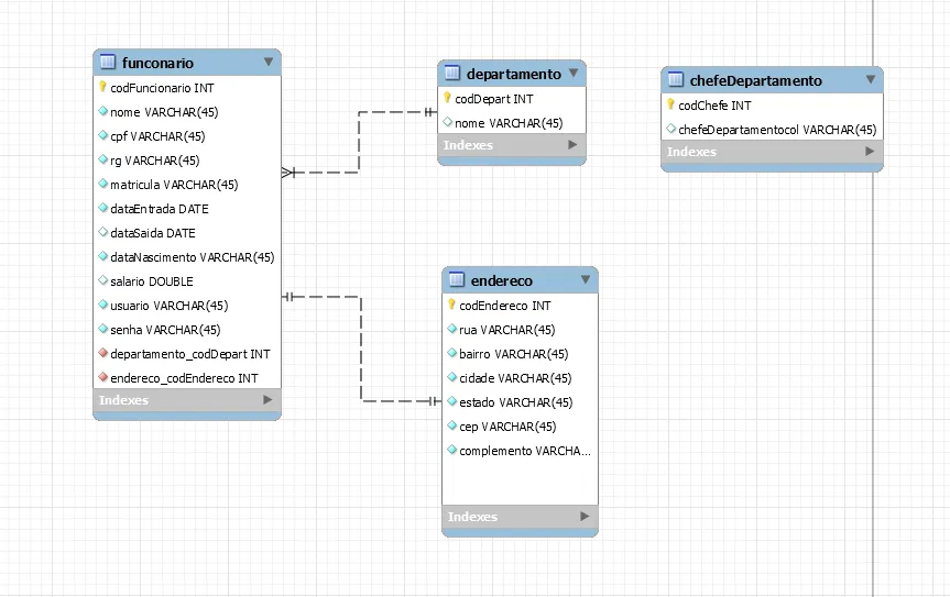
bom estou nessa situação:
eu tenho um funcionario que pode ter apenas um único endereço
e
tenho departamentos ( um departamentos pode-se ter vários funcionarios, e um funcionario só faz parte de apenas um departamento)
e um departamento( pode ter mais de um chefe de departamento, e um funcionario só pode ser chefe de um departamento)
até o momento eu fiz esse relacionamento:
em relação ao endereço eu fiz de forma errada?
e sobre o chefe de departamento e departamento como eu poderia fazer?
