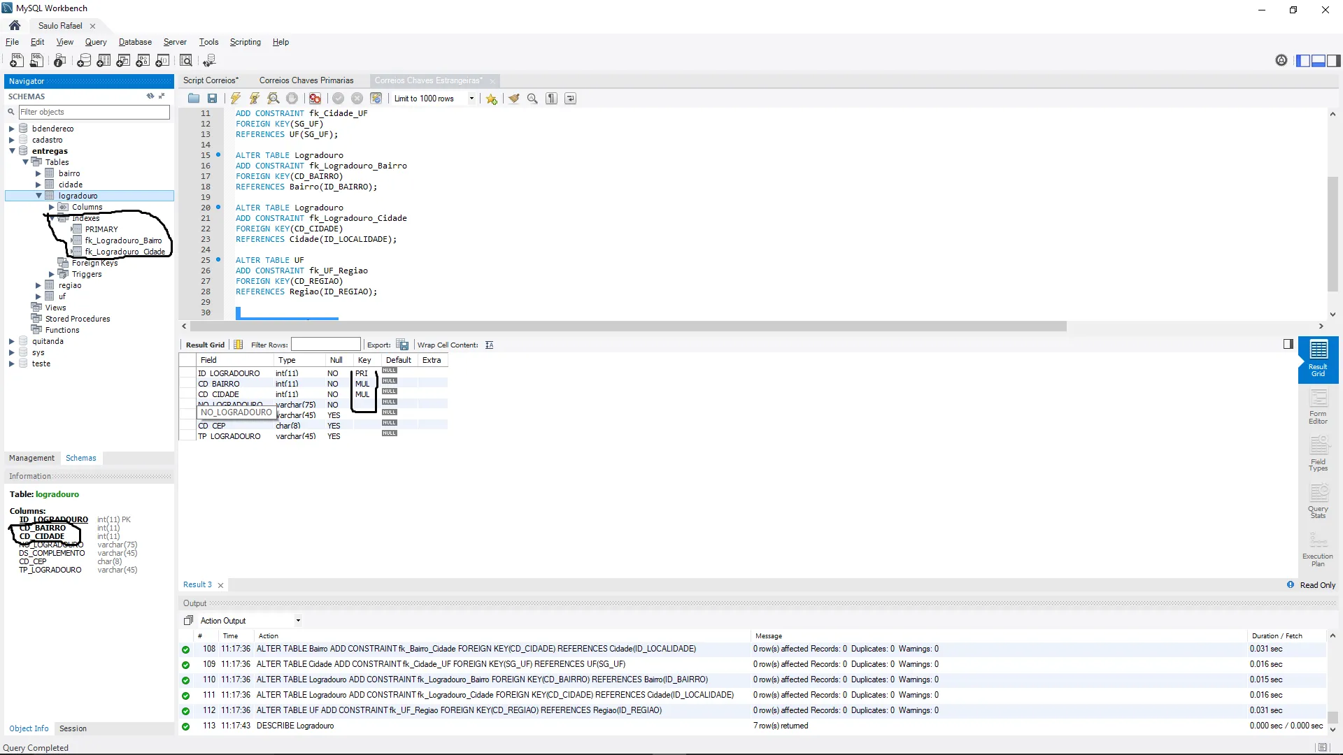
Seguinte galerinha, estou fazendo um banco de dados bem simples aqui e criei algumas chaves estrangeira ai que começa o problema.
Quando eu crio a chave estrangeira ele não da erro nem nada e cria a chave, mas ele não cria como uma chave estrangeira por mais que os comandos estejam todos certos. E quando eu executo esse mesmo banco na faculdade ele funciona direitinho a chave, não sei se é problema de atualização do meu mySql ou o que, mas ele não funciona de jeito nenhum. Irei mandar um print.
Como podem ver nas Foreign Keys não aparece nenhuma chave estrangeira.
