Olá pessoal, fui fazer uma entrevista de emprego p/ Programador Java JR e teve um teste de UML, e não tenho experiência em UML, ou seja não consegui fazer o teste.
O teste era o seguinte.
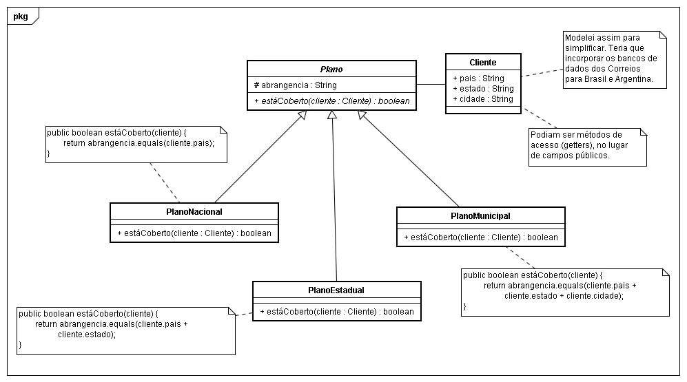
Uma empresa de internet tem a necessidade de oferecer PLANOS DE ASSINATURA de acordo com a LOCALIZAÇÃO residencia de cada CLIENTE. A base de clientes da empresa disponibiliza a informação sobre a residencia de cada cliente, a empresa conta com uma base de localidades vinda dos CORREIOS, com informações completas sobre códigos postais, cidades e estados brasileiros. Como também existem operações na Argentina, também está disponível um conjunto de dados semelhantes p/ as localidades daquele pais.
QUESTÃO A:
Há planos que podem ser oferecidos em apenas uma Cidade, outros, apenas em um Estado e outros no País inteiro. Dada a Cidade em que um cliente reside, criar um Modelo de Classes, destacando atributos, operações e relacionamentos, que permita a empresa identificar se um determinado plano é oferecido ou não naquela cidade. Não é necessário se preocupar com a modelagem dos atributos específicos de planos e clientes. Assuma o único atributo relevante de cidades, estados e países é o nome, que podem ser ou não únicos (há cidades com o mesmo nome em estados diferentes e cidades com o mesmo nome de estados.
se alguém puder me ajudar eu agradeço.
obrigado.

